您现在的位置是: 首页 > 毕业设计 > 【原创】SpringBoot3+Vue3电子相册管理系统 毕业设计
【原创】SpringBoot3+Vue3电子相册管理系统
2025-09-18
私人定制
180人已围观
50
1344127185
2051462069
项目介绍:
基于SpringBoot3+Vue3前后端分离的电子相册管理系统,本人原创开发。
主要功能:
基于SpringBoot3+Vue3前后端分离的电子相册管理系统,系统包含管理员、用户角色,功能如下:
管理员:用户管理;相册管理;照片管理;留言管理;公告信息;个人信息;密码修改;
用户:相册管理;照片管理;留言管理;公告查看;个人信息修改;密码修改。
系统界面美观大方,使用了SpringBoot3、Mybatis、Vue3、Element-Plus等技术栈。
开发技术:
服务器端:SpringBoot3、Mybatis、Mysql
前端:Vue3、Element-Plus、Axios、VueRouter
开发工具:
服务器端:JDK17以上、IDEA2023以上、Mysql5.6以上
前端:VSCode、Nodejs14以上
代码比较简单,没有做很深的封装,加了注释,小白易懂。
包含项目:
源码、数据库、远程安装、数据库表结构设计文档
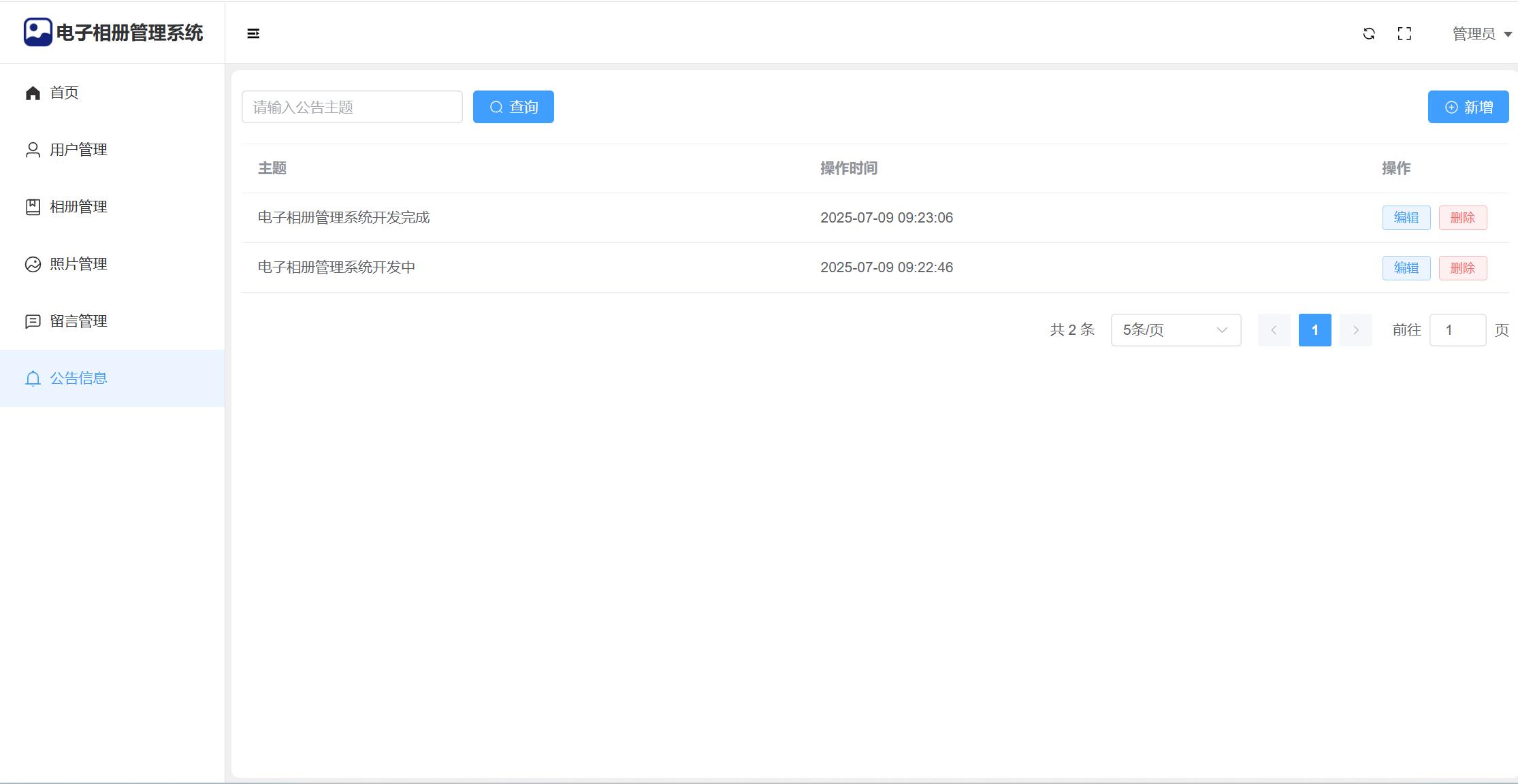
部分截图:
















Tags: springboot vue 前后端分离 电子相册管理
【原创】SpringBoot3+Vue3电子相册管理系统
相关作品
随机图文
-
【原创】SpringBoot+Vue校园疫情防控管理系统
项目介绍:基于SpringBoot+Vue前后端分离的校园疫情防控管理系统,本人原创开发。主要功能:基于SpringBoot+Vue前后端分离的校园疫情防控管理系统,系统包含管理员、学生(用户)角色,功能如下:管理员:首页(数据图表统计);学生信息管理;风险地区管理;健康打开;核酸监测(针对阳性隔离);隔离管理;请假管理;消息提醒;公告消息;个人信息;密码修改;学生:风险地区查看;健康打卡;核酸检测;隔离管理;请假管理;消息提醒;公告查看;修改个人信息;修改密码。系统界面美观大方,功能丰富,使用了SpringBoot、Vue、ElementUI、Echarts等技术栈,适合作为毕业设计、课程设计,有需要可提供指导。开发技术:服务器端:SpringBoot2、Mybatis、Mysql前端:Vue2、ElementUI、Axios、VueRouter、Echarts开发工具:服务器端:JDK1.8、IDEA2023以上、Mysql5.6以上前端:VSCode、Nodejs14以上包含项目:源码、数据库、远程安装、数据库表结构设计文档部分截图: -
【全新版】java+springboot+mysql校园宿舍报修管理系统
项目介绍:使用java+springboot+mysql开发的校园宿舍报修管理系统,系统包含管理员、维修员、学生角色,功能如下:管理员:楼栋管理、宿舍管理、维修人员管理、学生管理;报修管理(派单给维修员);反馈管理;系统公告;个人信息修改;密码修改。维修员:楼栋查看;宿舍查看;维修人员查看;报修处理;系统公告;个人信息修改;密码修改。员工:楼栋查看;宿舍查看;学生查看;维修人员;我要报修;我要反馈;系统公告;个人信息修改;密码修改;系统界面美观大方,功能及其丰富,使用了springboot、jquery、ajax、layui等技术栈,适合作为毕业设计、课程设计,有需要可提供指导。有需要的同学可以下载参考,下载之后有任何问题请联系站长解决。开发工具:idea+jdk1.8+mysql5.7.24包含项目:源码、数据库(不包含远程安装调试,如有需要外加15r)部分截图:演示视频: -
【原创】SpringBoot+Vue图书商城(源码+文档)
项目介绍:基于SpringBoot+Vue前后端分离的图书商城(源码+文档),本人原创开发。主要功能:基于SpringBoot+Vue前后端分离的图书商城(源码+文档),系统包含管理员、学生角色,功能如下:管理员:首页统计;用户信息;图书种类;图书管理;订单管理;评论信息;留言反馈;公告管理;个人信息;密码修改;用户:注册、登录系统;首页,商城中心(商品分类、商品列表、商品详情、加入购物车、下单、评论、收藏);留言管理;公告查看;个人信息密码修改。用户个人中心:修改个人资料、我的订单、我的评论、我的收藏、我的留言、修改密码。系统界面美观大方,功能丰富,使用了SpringBoot、Vue、ElementUI、Echarts等技术栈,适合作为毕业设计、课程设计,有需要可提供指导。开发技术:服务器端:SpringBoot2、Mybatis、Mysql前端:Vue2、ElementUI、Axios、VueRouter、Echarts开发工具:服务器端:JDK1.8、IDEA2023以上、Mysql5.6以上前端:VSCode、Nodejs14以上包含项目:源码、数据库、远程安装、详细文档部分截图: -
java+ssm+bootstrap+mysql人力资源管理系统
项目介绍:一个企业人力资源管理系统,分为员工和管理员两个角色,功能主要包括员工管理、部门管理、薪资管理、招聘管理、培训管理。服务器端采用主流ssm框架,前端采用bootstrap框架,数据库采用mysql。有需要的同学可以下载使用,下载后项目有任何问题可联系站长解决。开发工具:eclipse+jdk1.7+mysql5.6.42+tomcat7包含项目:源码、数据库(不包含远程安装调试,如有需要外加15r)部分截图:

