您现在的位置是: 首页 > 毕业设计 > 【原创】SpringBoot+Vue考研知识宝库系统(功能较为复杂) 毕业设计
【原创】SpringBoot+Vue考研知识宝库系统(功能较为复杂)
2025-09-20
私人定制
198人已围观
200
1344127185
2051462069
项目介绍:
基于SpringBoot+Vue前后端分离的考研知识宝库系统,本人原创开发。
主要功能:
基于SpringBoot+Vue前后端分离的考研知识宝库系统,系统包含管理员、用户角色,功能如下:
管理员:首页统计(课程统计、宝库币销售折线图)、用户管理、学科类别、课程管理(课程信息、课程解锁)、资料管理(资料信息、资料下载)、论坛管理(论坛版块、论坛帖子、评论管理)、院校管理(院校管理、专业管理、历年分数)、商品管理(商品信息、订单信息)、留言管理、公告管理、个人信息、密码修改。
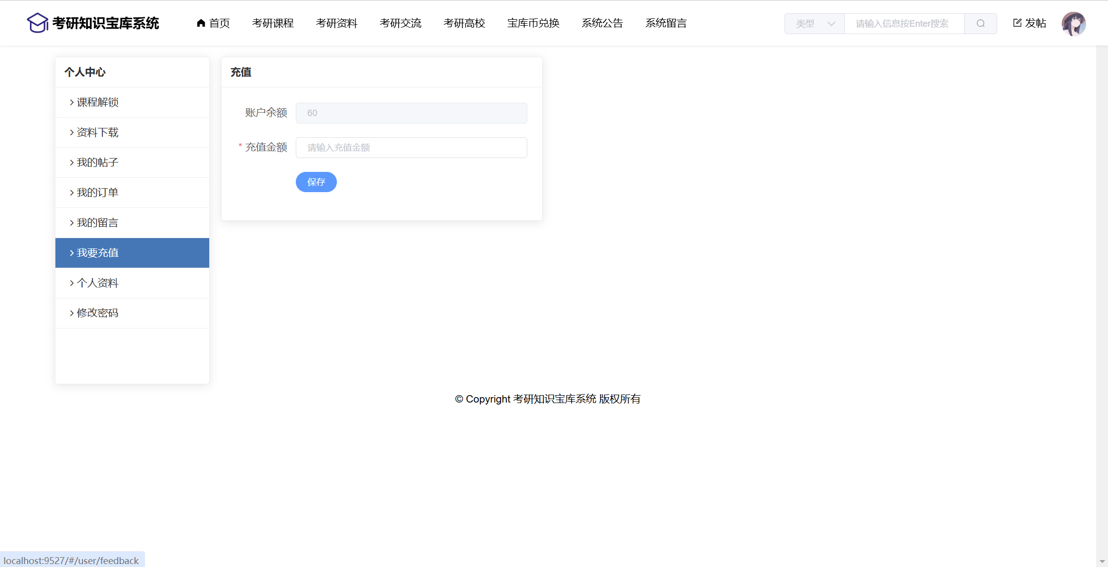
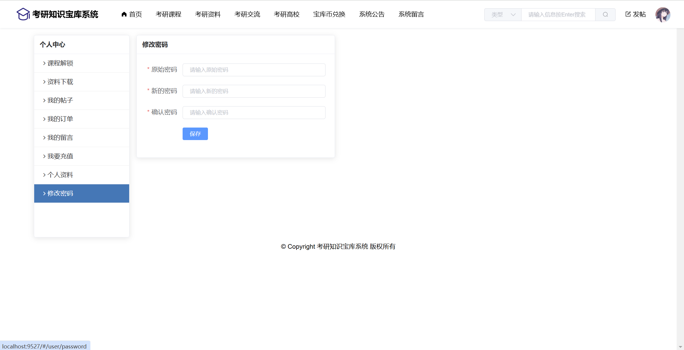
用户:注册、登录、首页、考研课程(课程详情、课程解锁)、考研资料(资料下载)、考研交流(帖子板块、帖子信息、帖子评论)、考研高校(专业、分数)、宝库币兑换、系统公告、系统留言、用户还有个人中心功能:课程解锁、资料下载、我的帖子、我的订单、我的留言、我要充值、修改个人资料、修改密码
系统界面美观大方,功能丰富,使用了SpringBoot、Vue、ElementUI、Echarts等技术栈,适合作为毕业设计、课程设计,有需要可提供指导。
开发技术:
服务器端:SpringBoot2、Mybatis、Mysql
前端:Vue2、ElementUI、Axios、VueRouter、Echarts
开发工具:
服务器端:JDK1.8、IDEA2023以上、Mysql5.6以上
前端:VSCode、Nodejs14以上
包含项目:
源码、数据库、远程安装、数据库表结构设计文档
部分截图:













































Tags: springboot vue 前后端分离 考研
【原创】SpringBoot+Vue考研知识宝库系统(功能较为复杂)
相关作品
随机图文
-
【全新版】java+springboot+mysql学业跟踪指导管理系统
项目介绍:使用java+springboot+mysql开发的学业跟踪指导管理系统,系统包含超级管理员,系统管理员、学生、教师角色,功能如下:超级管理员:管理员管理;专业管理;班级管理;学生管理;教师管理;课程管理(课程安排);学习指导;留言管理;系统公告;修改个人信息;密码;管理员:和超级管理功能基本一致,只是少了新增管理员;教师:课程管理(我的课程;查看选课学生;录入分数);学习指导(答复问题);系统公告;修改个人信息;密码;学生:课程查看(全部课程;我的选课、选课、退选);学习指导(提问);留言管理;系统公告;修改个人信息;密码;系统界面美观大方,功能及其丰富,使用了springboot、layui、jquery、ajax等技术栈,适合作为毕业设计、课程设计,有需要可提供指导。开发工具:idea+jdk1.8+mysql5.7.24包含项目:源码、数据库(不包含远程安装调试,如有需要外加15r)部分截图: -
【原创】SpringBoot+Vue图书管理系统
项目介绍:基于SpringBoot+Vue前后端分离的图书管理系统,本人原创开发。主要功能:基于SpringBoot+Vue前后端分离的图书管理系统,系统包含管理员、用户角色,功能如下:管理员:登录;首页数据统计(图表);学生信息;图书分类管理;图书信息管理;借阅记录;留言反馈(回复);公告信息;个人信息;密码修改;用户:登录系统;首页;图书信息(图书借阅);借阅记录(归还、逾期扣费);留言反馈;系统公告;修改个人信息;修改密码。系统界面美观大方,功能丰富,使用了SpringBoot、Vue、ElementUI、Echarts技术栈,适合作为毕业设计、课程设计,有需要可提供指导。开发技术:服务器端:SpringBoot2、Mybatis、Mysql前端:Vue2、ElementUI、Axios、VueRouter、Echarts开发工具:服务器端:JDK1.8、IDEA2023以上、Mysql5.6以上前端:VSCode、Nodejs14以上包含项目:源码、数据库、远程安装、数据库表结构设计文档部分截图: -
【原创】SpringBoot+Vue闲置物品捐赠派发管理系统(源码+文档)
项目介绍:基于SpringBoot+Vue前后端分离的闲置物品捐赠派发管理系统(源码+文档),本人原创开发。主要功能:基于SpringBoot+Vue前后端分离的闲置物品捐赠派发管理系统(源码+文档),系统包含管理员、用户角色,功能如下:管理员:首页统计、用户管理、库存管理(库存分类、库存管理)、活动管理、捐赠管理、受捐管理、心愿管理(心愿管路审核、心愿实现)、闲置自提(全部自提)、奖励管理、留言管理、公告管理、个人信息、密码修改。用户:活动查看、捐赠管理、受捐管理、心愿管理(我的心愿、心愿广场、心愿实现)、闲置自提(我的自提、全部自提)、奖励管理、留言管理、公告信息、修改个人资料、修改密码。系统界面美观大方,功能丰富,使用了SpringBoot、Vue、ElementUI、Echarts等技术栈,适合作为毕业设计、课程设计,有需要可提供指导。开发技术:服务器端:SpringBoot2、Mybatis、Mysql前端:Vue2、ElementUI、Axios、VueRouter、Echarts开发工具:服务器端:JDK1.8、IDEA2023以上、Mysql5.6以上前端:VSCode、Nodejs14以上包含项目:源码、数据库、远程安装、详细文档系统经过严格的功能测试,代码比较简单,没有做很深的封装,加了注释,小白易懂。部分截图: -
java+ssm+bootstrap+mysql酒店管理系统(源码+论文)
项目介绍:一个酒店客房管理系统,功能有营业金额统计、客房设置、商品管理、客房预订,住宿登录、财务统计、旅客信息、接待对象等等。服务器端采用主流ssm框架,前端采用bootstrap框架,数据库采用mysql。另外系统带论文一份。有需要的同学可以下载使用,下载后项目有任何问题可联系站长解决。开发工具:eclipse+jdk1.7+mysql5.6.42+tomcat7包含项目:源码、数据库(不包含远程安装调试,如有需要外加15r)部分截图:

