您现在的位置是: 首页 > 毕业设计 > 【原创】SpringBoot+Vue红色旅游网站(源码+文档) 毕业设计
【原创】SpringBoot+Vue红色旅游网站(源码+文档)
2025-09-20
私人定制
183人已围观
300
1344127185
2051462069
项目介绍:
基于SpringBoot+Vue前后端分离的红色旅游网站(源码+文档),本人原创开发。
主要功能:
基于SpringBoot+Vue前后端分离的红色旅游网站(源码+文档),系统包含管理员、用户角色,功能如下:
管理员:首页统计(购票金额统计、版块帖子统计)、用户管理、旅游攻略、景点管理(景点管理、门票管理、门票购买、景点评论)、酒店管理(酒店管理、客房管理、客房预订、酒店评价)、论坛管理(版块管理、帖子管理、评论管理)、红色文化、系统留言、公告信息。
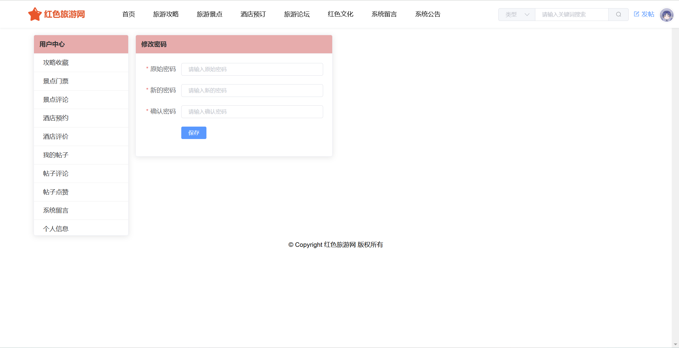
用户:注册、登录、首页、旅游攻略、旅游景点(景点详情、门票、评论)、酒店预订(酒店详情、客房预订、评价)、旅游论坛(版块、帖子、评论)、红色文化、系统留言、系统公告。用户还具有个人中心功能,功能包括:攻略收藏、景点门票、景点评论、酒店预约、酒店评价、我的帖子、帖子评论、帖子点赞、系统留言、个人信息、修改密码。
系统界面美观大方,功能丰富,使用了SpringBoot、Vue、ElementUI、Echarts等技术栈,适合作为毕业设计、课程设计,有需要可提供指导。
本系统工作量较大,需要考虑工作量的,可以考虑这个。
开发技术:
服务器端:SpringBoot2、Mybatis、Mysql
前端:Vue2、ElementUI、Axios、VueRouter、Echarts
开发工具:
服务器端:JDK1.8、IDEA2023以上、Mysql5.6以上
前端:VSCode、Nodejs14以上
包含项目:
源码、数据库、远程安装、详细文档
系统经过严格的功能测试,代码比较简单,没有做很深的封装,加了注释,小白易懂。
部分截图:

















































Tags: springboot vue 前后端分离 旅游网
【原创】SpringBoot+Vue红色旅游网站(源码+文档)
相关作品
随机图文
-
【原创】SpringBoot+Vue西南助农网站系统
项目介绍:基于SpringBoot+Vue前后端分离的西南助农网站系统,本人原创开发。主要功能:基于SpringBoot+Vue前后端分离的西南助农网站系统,系统包含管理员、用户角色,功能如下:管理员:首页统计(商品统计、销售额增长趋势图)、用户管理、产品种类、商品管理、订单管理、评论管理、救助管理(救护信息、捐赠管理)、展销活动(活动信息、展销报名)、政策新闻、系统留言、公告管理、个人信息、密码修改。用户:注册、登录、首页、农业产品商城(分类、商品信息、商品详情、加入购物车、下单、评论)、救助信息(救助详情、捐赠)、展销活动(活动信息、活动报名)、政策新闻、系统留言、系统公告。用户还有个人中心功能:我的订单、商品评价、商品收藏、我的捐赠、展销报名、系统留言、我要充值、修改个人资料、修改密码系统界面美观大方,功能丰富,使用了SpringBoot、Vue、ElementUI、Echarts等技术栈,适合作为毕业设计、课程设计,有需要可提供指导。开发技术:服务器端:SpringBoot2、Mybatis、Mysql前端:Vue2、ElementUI、Axios、VueRouter、Echarts开发工具:服务器端:JDK1.8、IDEA2023以上、Mysql5.6以上前端:VSCode、Nodejs14以上包含项目:源码、数据库、远程安装、数据库表结构设计文档系统经过严格的功能测试,代码比较简单,没有做很深的封装,加了注释,小白易懂。部分截图: -
【最新开发】java+swing+sqlserver药品管理系统
项目介绍:本系统为java+swing+sqlserver的药品管理系统,管理员、员工系统功能如下: 管理员:登录系统,员工管理;客户管理;药品管理;个人设置(修改密码);员工:登录;药品管理;个人设置(个人资料;修改密码)本系统采用标准的mvc分层思想,m模型层、v视图层、数据库操作层分离开来;采用jdbc操作数据库数据库操作。功能完整,适合javase初学者,或者作为课程设计、数据库大作业使用。有需要的同学可以下载参考,下载之后有任何问题请联系站长解决。开发工具:eclipse+jdk1.8+sqlserver2008R2包含项目:源码、数据库(不包含远程安装调试,如有需要外加10r)部分截图: -
【原创】SpringBoot+Vue助农网站(源码+文档)
项目介绍:基于SpringBoot+Vue前后端分离的助农网站(源码+文档),本人原创开发。主要功能:基于SpringBoot+Vue前后端分离的助农网站(源码+文档),系统包含管理员、技术员、用户角色,功能如下:用户:注册、登录;首页,成果展示(评论);知识充电(收藏);技术人员(可以咨询、可以预约上门);惠农政策;可以申请助农补贴个人中心功能,我的成果(发布成果)、我的评论、我的收藏、我的咨询、我的预约、我的申请(申请补助)、个人资料密码修改。管理员:用户管理(用户、技术员);成果管理(分类、成果、评论);知识充电;技术咨询;技术求助;惠农政策;补助申请;修改个人信息、密码。技术员:技术咨询(回复);技术求助(确认上传凭证);修改个人信息、修改密码。系统界面美观大方,功能丰富,使用了SpringBoot、Vue、ElementUI技术栈,适合作为毕业设计、课程设计,有需要可提供指导。开发技术:服务器端:SpringBoot2、Mybatis、Mysql前端:Vue2、ElementUI、Axios、VueRouter、Echarts开发工具:服务器端:JDK1.8、IDEA2023以上、Mysql5.6以上前端:VSCode、Nodejs14以上包含项目:源码、数据库、远程安装、详细文档部分截图: -
java+ssm+bootstrap+layui+mysql视频在线播放网站
项目介绍:本系统为基于jsp+ssm+mysql的在线视频点播网站,包含管理员和用户角色,功能如下:用户:注册、登录系统;查看视频分类,搜索查看视频,发布评论,发布弹幕;可以上传视频;可以签到;用户个人中心可以查看我的个人信息;我的上传。管理员:登录,管理员管理;会员管理;视频管理;弹幕管理;评论管理;系统管理;系统功能完整,服务器端使用主流框架ssm;适合作为毕业设计、课程设计、数据库大作业。开发工具:eclipse+jdk1.7+mysql5.6.42+tomcat7包含项目:源码、数据库(不包含远程安装调试,如有需要外加15r)部分截图:运行视频:

