您现在的位置是: 首页 > 毕业设计 > 【原创】SpringBoot+Vue爱心志愿服务网系统(源码+文档) 毕业设计
【原创】SpringBoot+Vue爱心志愿服务网系统(源码+文档)
                
                
                2025-09-20
                 私人定制
                 55人已围观
                 300
                 1344127185
                 2051462069
            
项目介绍:
基于SpringBoot+Vue前后端分离的爱心志愿服务网系统(源码+文档),本人原创开发。
主要功能:
基于SpringBoot+Vue前后端分离的爱心志愿服务网系统,系统包含管理员、团队、用户角色,功能如下:
管理员:首页统计(报名统计、活动统计)、用户管理、团队管理、团员申请管理、活动分类、活动管理、活动报名、活动评论、新闻咨询、系统留言、公告信息、个人信息密码修改。
团队:团队注册入驻、登录、团员申请管理、活动管理、活动报名(审核)、活动评论(回复)、公告信息、修改团队信息、修改密码。
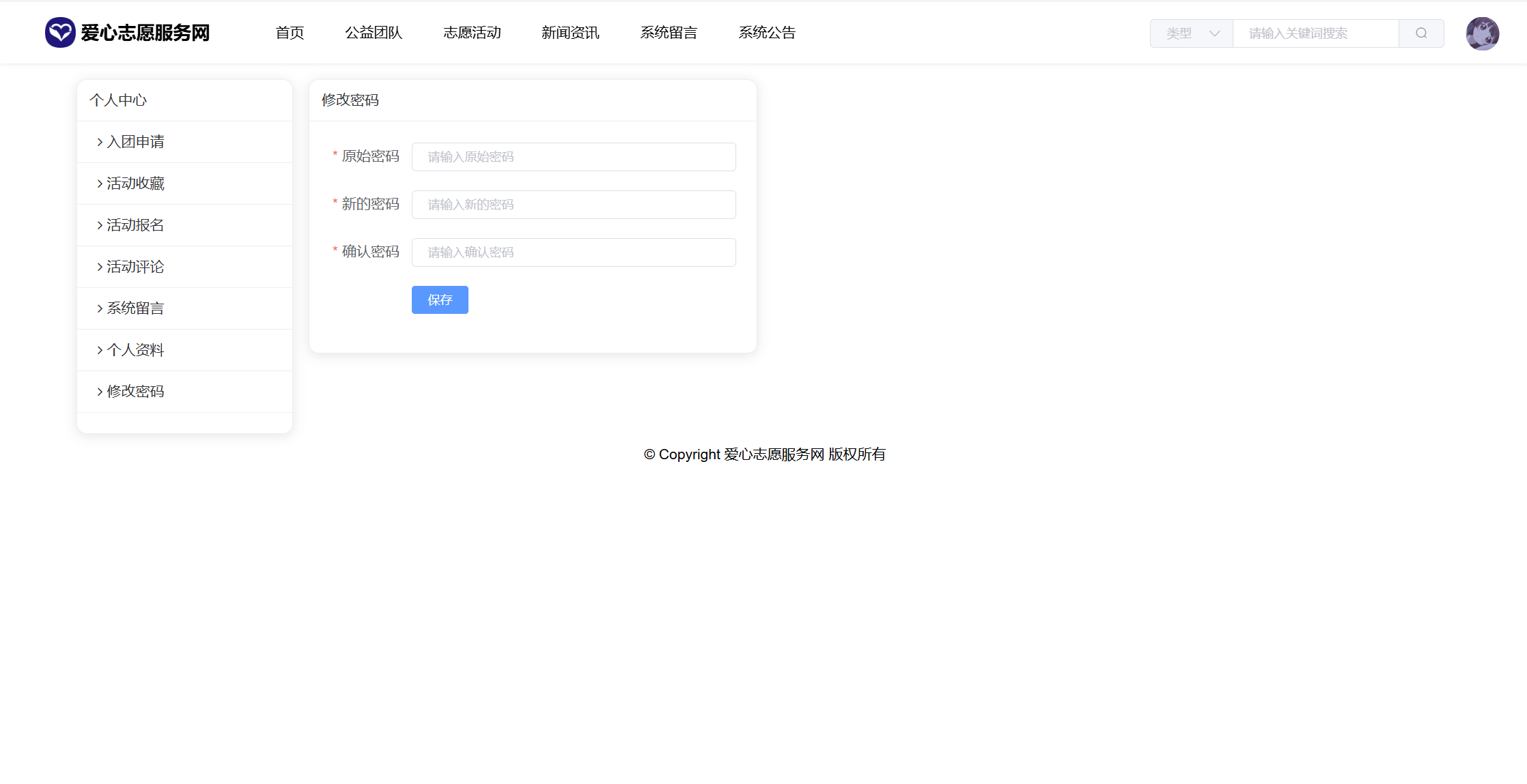
用户:注册、登录、首页、公益团队(团队信息、团队活动、团队申请加入)、志愿活动(活动详情、活动收藏、活动申请、评论)、新闻资讯、系统留言、系统公告。用户还具有个人中心功能,功能包括:入团申请、活动收藏、活动报名、活动评论、系统留言、个人信息、密码修改。
系统界面美观大方,功能丰富,使用了SpringBoot、Vue、ElementUI、Echarts等技术栈,适合作为毕业设计、课程设计,有需要可提供指导。
开发技术:
服务器端:SpringBoot2、Mybatis、Mysql
前端:Vue2、ElementUI、Axios、VueRouter、Echarts
开发工具:
服务器端:JDK1.8、IDEA2023以上、Mysql5.6以上
前端:VSCode、Nodejs14以上
包含项目:
源码、数据库、远程安装、详细文档
系统经过严格的功能测试,代码比较简单,没有做很深的封装,加了注释,小白易懂。
部分截图:








































Tags: springboot vue 前后端分离 志愿
                            【原创】SpringBoot+Vue爱心志愿服务网系统(源码+文档)
相关作品
随机图文
- 
                        
                            
                                
                            
                        【原创】SpringBoot+Vue陶瓷商城网
项目介绍:基于SpringBoot+Vue前后端分离的陶瓷商城网,本人原创开发。主要功能:基于SpringBoot+Vue前后端分离的陶瓷商城网,系统包含管理员、用户角色,功能如下:管理员:首页统计;用户信息;商品种类;商品管理;订单管理;评论信息;留言反馈;公告管理;个人信息;密码修改;用户:注册、登录系统;首页,陶瓷展览(商品分类、商品列表、商品详情、加入购物车、下单、评论、收藏);留言管理;公告查看;个人信息密码修改。用户个人中心:修改个人资料、我的订单、我的评论、我的收藏、我的留言、修改密码。系统界面美观大方,功能丰富,使用了SpringBoot、Vue、ElementUI、Echarts等技术栈,适合作为毕业设计、课程设计,有需要可提供指导。开发技术:服务器端:SpringBoot2、Mybatis、Mysql前端:Vue2、ElementUI、Axios、VueRouter、Echarts开发工具:服务器端:JDK1.8、IDEA2023以上、Mysql5.6以上前端:VSCode、Nodejs14以上包含项目:源码、数据库、远程安装、数据库表结构设计文档部分截图: - 
                        
                            
                                
                            
                        【最新课设】java+swing+mysql学生成绩管理系统
项目介绍:本系统为java+swing+mysql的学生成绩管理系统,包含学生、教师、管理员,系统功能如下: 管理员:学院管理、班级管理、学生管理、教师管理、课程管理、系统信息;教师:所有课程、选课管理、个人信息修改、密码修改;学生:所有课程、选课、我的选课;个人信息修改、密码修改;本系统采用标准的mvc分层思想,m模型层、v视图层、数据库操作层分离开来;采用jdbc操作数据库数据库操作。功能完整,适合javase初学者,或者作为课程设计、数据库大作业使用。有需要的同学可以下载参考,下载之后有任何问题请联系站长解决。开发工具:eclipse+jdk1.8+mysql5.6.42包含项目:源码、数据库(不包含远程安装调试,如有需要外加10r)部分截图:演示视频: - 
                        
                            
                                
                            
                        【全新版】java+springboot+mysql海鲜商城
项目介绍:使用java+ssm+mysql开发的海参交易平台(商城),系统包含超级管理员,系统管理员、用户角色,功能如下:用户:主要是前台功能使用,包括注册、登录;商品中心可以查看商品类别;查看商品,商品详情;可以轮播查看商品图片;加入购物车、下单;系统留言;关于我们;用户个人中心:可以修改个人信息;头像;修改密码;我的订单;我的评论;我的地址;我的收藏;我的留言;充值记录;退出系统;超级管理员:管理员管理(可以新增管理员);用户管理;商品管理(商品种类、商品、评论);订单管理;充值管理;系统留言;公告管理;友链管理;系统配置;修改个人资料;修改密码。管理员:和超级管理功能基本一致,只是少了新增管理员;系统界面美观大方,功能及其丰富,使用了ssm、jquery、ajax、layui等技术栈,适合作为毕业设计、课程设计,有需要可提供指导。开发工具:idea+jdk1.8+mysql5.7.24包含项目:源码、数据库(不包含远程安装调试,如有需要外加15r)部分截图: - 
                        
                            
                                
                            
                        java+swing中国象棋
项目介绍:java+swing开发的一套gui中国象棋源码,界面精美。本系统适合作为课程设计,有需要的同学可以下载使用,下载之后有任何问题可以咨询站长并解决。开发工具:eclipse+jdk1.7包含项目:源码、数据库(不包含远程安装调试,如有需要外加10r)部分截图: 

                            
                            
                            
                            
                            
                            
                            
                            