您现在的位置是: 首页 > 毕业设计 > 【原创】SpringBoot+Vue校园官方网站(源码+文档) 毕业设计
【原创】SpringBoot+Vue校园官方网站(源码+文档)
2025-09-20
私人定制
186人已围观
300
1344127185
2051462069
项目介绍:
基于SpringBoot+Vue前后端分离的校园官方网站(源码+文档),本人原创开发。
主要功能:
基于SpringBoot+Vue前后端分离的校园官方网站(源码+文档),系统包含管理员、用户角色,功能如下:
管理员:首页统计(帖子统计、7天捐赠金额统计);用户管理;板块管理;帖子管理;帖子评论;校园风采;捐款活动;捐赠管理;留言反馈;系统公告;学校概况;个人信息;密码修改。
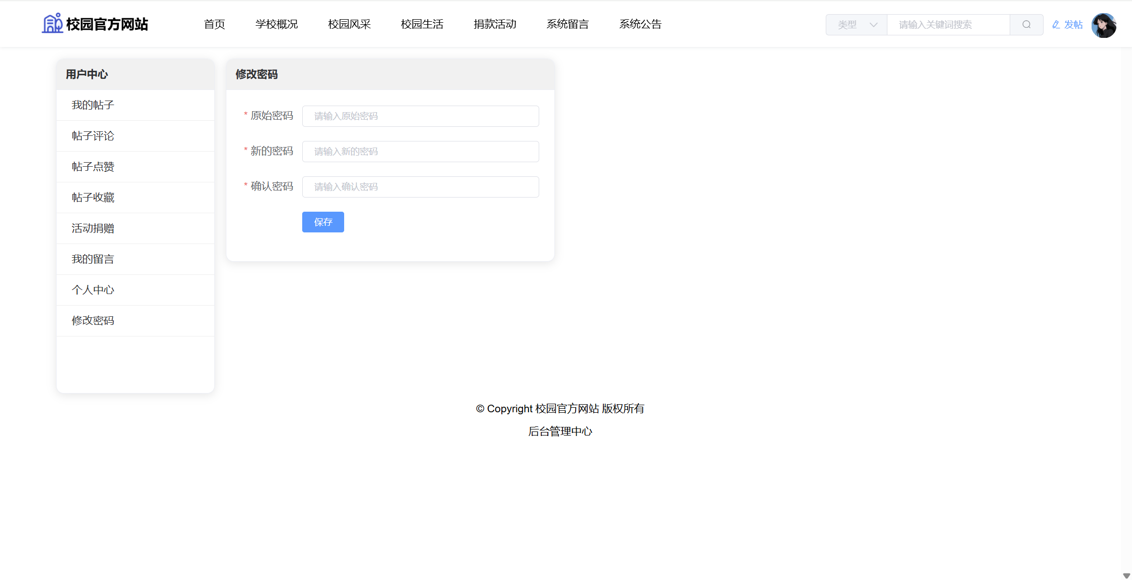
用户:注册、登录系统;首页;学校概况;校园风采;校园生活(板块、帖子、详情、点赞、评论、收藏);捐款活动(详情、捐赠、捐赠名单);系统留言;系统公告。用户还具有个人中心功能,功能包括:我的帖子;帖子评论;帖子点赞;帖子收藏;活动捐赠;我的留言;个人资料;修改密码。
系统界面美观大方,功能丰富,使用了SpringBoot、Vue、ElementUI、Echarts等技术栈,适合作为毕业设计、课程设计,有需要可提供指导。
开发技术:
服务器端:SpringBoot2、Mybatis、Mysql
前端:Vue2、ElementUI、Axios、VueRouter、Echarts
开发工具:
服务器端:JDK1.8、IDEA2023以上、Mysql5.6以上
前端:VSCode、Nodejs14以上
包含项目:
源码、数据库、远程安装、详细文档
系统经过严格的功能测试,代码比较简单,没有做很深的封装,加了注释,小白易懂。
部分截图:




































Tags: springboot vue 前后端分离 校园官网
【原创】SpringBoot+Vue校园官方网站(源码+文档)
相关作品
随机图文
-
【原创】SpringBoot+Vue健身房管理系统(源码+文档)
项目介绍:基于SpringBoot+Vue前后端分离的健身房管理系统(源码+文档),本人原创开发。主要功能:基于SpringBoot+Vue前后端分离的健身房管理系统(源码+文档),系统包含管理员、教练、会员角色,功能如下:管理员:首页统计;会员管理;教练管理;健身项目;课程管理;充值管理;器材管理;失物招领;留言管理;公告信息;个人信息;密码修改;教练:首页;健身项目;课程管理(报名查看);失物招领;留言反馈;系统公告;个人信息密码修改。会员:注册、登录系统;首页;健身项目查看;课程管理(报名);会员类型(充值);失物招领;留言反馈;公告信息;个人信息密码修改。系统界面美观大方,功能丰富,使用了SpringBoot、Vue、ElementUI、Echarts等技术栈,适合作为毕业设计、课程设计,有需要可提供指导。开发技术:服务器端:SpringBoot2、Mybatis、Mysql前端:Vue2、ElementUI、Axios、VueRouter、Echarts开发工具:服务器端:JDK1.8、IDEA2023以上、Mysql5.6以上前端:VSCode、Nodejs14以上包含项目:源码、数据库、远程安装、详细文档部分截图: -
java+ssh+mysql新闻网站(制作精美)
项目介绍:本系统为基于jsp+mysql的新闻网站,页面精美,包含用户和管理员登录权限,功能如下:用户:可以注册、登录本系统,首页可以查看所有新闻分类(体育、娱乐、文章、汽车、科技、健康、房产、家居、旅游、公益)、专题栏目、最新资讯、最新新闻、广告推广、新闻资讯、社会新闻、友情链接;可以查看新闻详情,可以评论新闻;可以按照标题内容搜索新闻,可以在交友天地发言,可以查看个人信息并修改。管理员:可以对专题进行管理、友情链接管理(推广管理)、广告管理、新闻管理、管理员信息管理、个人信息修改等等。本系统服务器端使用ssh框架,功能完善,界面精美,适合作为毕业设计、课程设计、数据库大作业。有需要的同学可以下载参考,下载之后有任何问题请联系站长解决。开发工具:eclipse+jdk1.7+mysql+tomcat7包含项目:源码、数据库(不包含远程安装调试,如有需要外加15r)部分截图:运行视频: -
【原创】SpringBoot+Vue高校奖学金评审管理系统
项目介绍:基于SpringBoot+Vue前后端分离的高校奖学金评审管理系统,本人原创开发。主要功能:基于springboot+vue前后端分离的高校奖学金评审管理系统,系统包含管理员、辅导员、学生角色,功能如下:管理员:首页(学院人数统计、获奖人数统计);基础数据(学院信息、班级信息、课程信息、加分项目、奖项信息)用户信息(学生信息、辅导员信息);评审管理(课程成绩、体育成绩、加分申请、综合成绩、奖学金申请);留言反馈;公告信息;个人信息;密码修改;辅导员:首页;基础数据(课程信息、加分项目、奖项信息);学生信息;评审管理(课程成绩、体育成绩、加分申请、综合成绩、奖学金申请);公告信息;个人信息;密码修改;学生:登录;首页;基础数据(课程信息、加分项目、奖项信息);评审管理(课程成绩、体育成绩、加分申请、综合成绩、奖学金申请);留言反馈;公告信息;修改个人信息;修改密码。系统界面美观大方,功能丰富,使用了springboot、vue、elementUi、Echarts技术栈,有需要可提供指导。开发技术:服务器端:SpringBoot2、Mybatis、Mysql前端:Vue2、ElementUI、Axios、VueRouter、Echarts开发工具:服务器端:JDK1.8、IDEA2023以上、Mysql5.6以上前端:VSCode、Nodejs14以上包含项目:源码、数据库、远程安装、详细文档部分截图: -
【原创】SpringBoot+Vue闲置物品捐赠派发管理系统(源码+文档)
项目介绍:基于SpringBoot+Vue前后端分离的闲置物品捐赠派发管理系统(源码+文档),本人原创开发。主要功能:基于SpringBoot+Vue前后端分离的闲置物品捐赠派发管理系统(源码+文档),系统包含管理员、用户角色,功能如下:管理员:首页统计、用户管理、库存管理(库存分类、库存管理)、活动管理、捐赠管理、受捐管理、心愿管理(心愿管路审核、心愿实现)、闲置自提(全部自提)、奖励管理、留言管理、公告管理、个人信息、密码修改。用户:活动查看、捐赠管理、受捐管理、心愿管理(我的心愿、心愿广场、心愿实现)、闲置自提(我的自提、全部自提)、奖励管理、留言管理、公告信息、修改个人资料、修改密码。系统界面美观大方,功能丰富,使用了SpringBoot、Vue、ElementUI、Echarts等技术栈,适合作为毕业设计、课程设计,有需要可提供指导。开发技术:服务器端:SpringBoot2、Mybatis、Mysql前端:Vue2、ElementUI、Axios、VueRouter、Echarts开发工具:服务器端:JDK1.8、IDEA2023以上、Mysql5.6以上前端:VSCode、Nodejs14以上包含项目:源码、数据库、远程安装、详细文档系统经过严格的功能测试,代码比较简单,没有做很深的封装,加了注释,小白易懂。部分截图:

