您现在的位置是: 首页 > 毕业设计 > 【原创】SpringBoot3+Vue3景区登山物品租售系统 毕业设计
【原创】SpringBoot3+Vue3景区登山物品租售系统
2025-10-08
私人定制
210人已围观
100
1344127185
2051462069
项目介绍:
基于SpringBoot3+Vue3前后端分离的景区登山物品租售系统,本人原创开发。
主要功能:
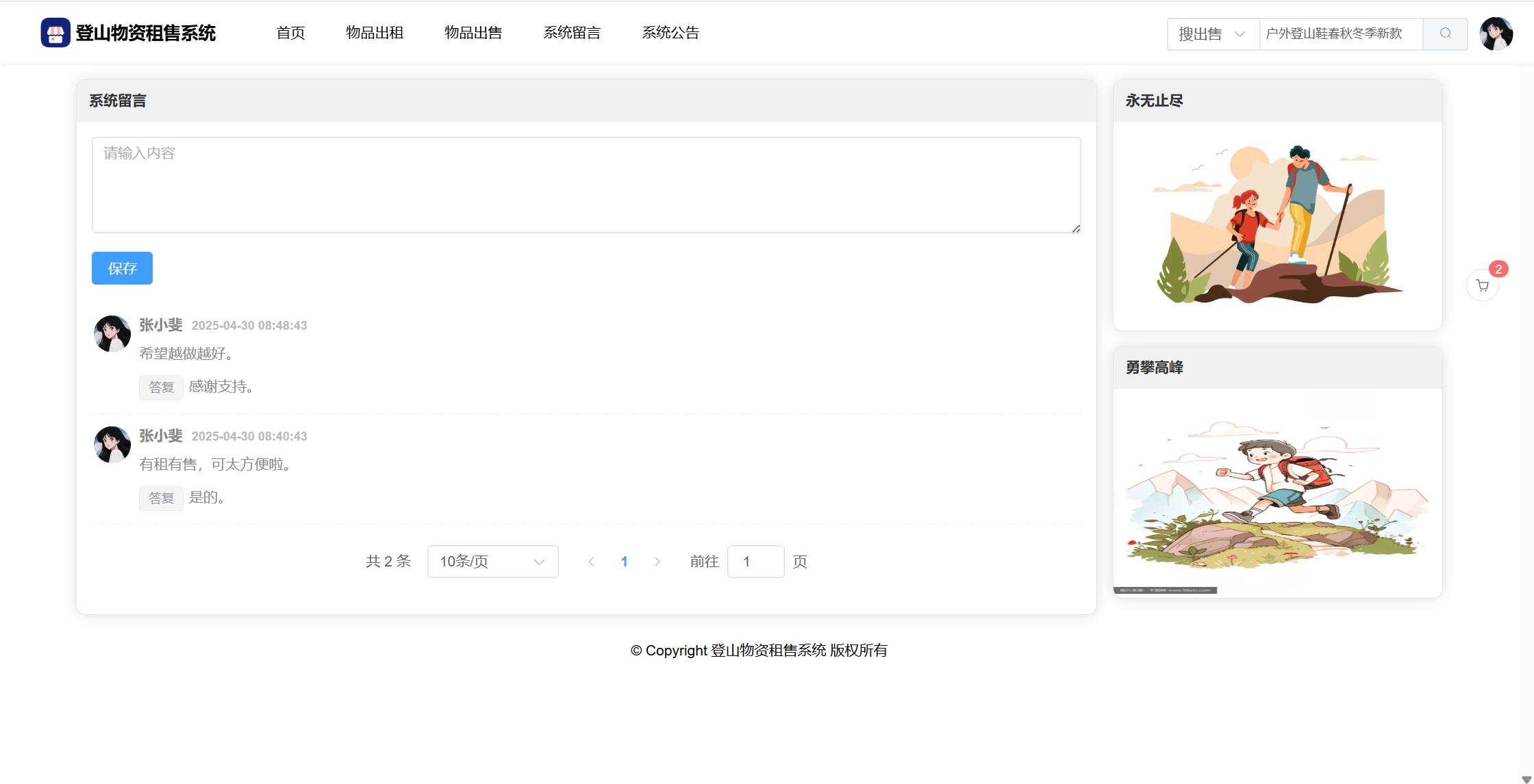
基于SpringBoot3+Vue3前后端分离的景区登山物品租售系统,系统包含管理员、用户角色,功能如下:
管理员:首页统计(出租物品统计、出售物品统计、出租金额统计、出售金额统计);用户管理;商品中了;租赁管理(商品管理、租赁订单、评价管理);出售管理(商品管理、购物订单、评论管理);系统留言;公告信息;个人信息;修改密码。
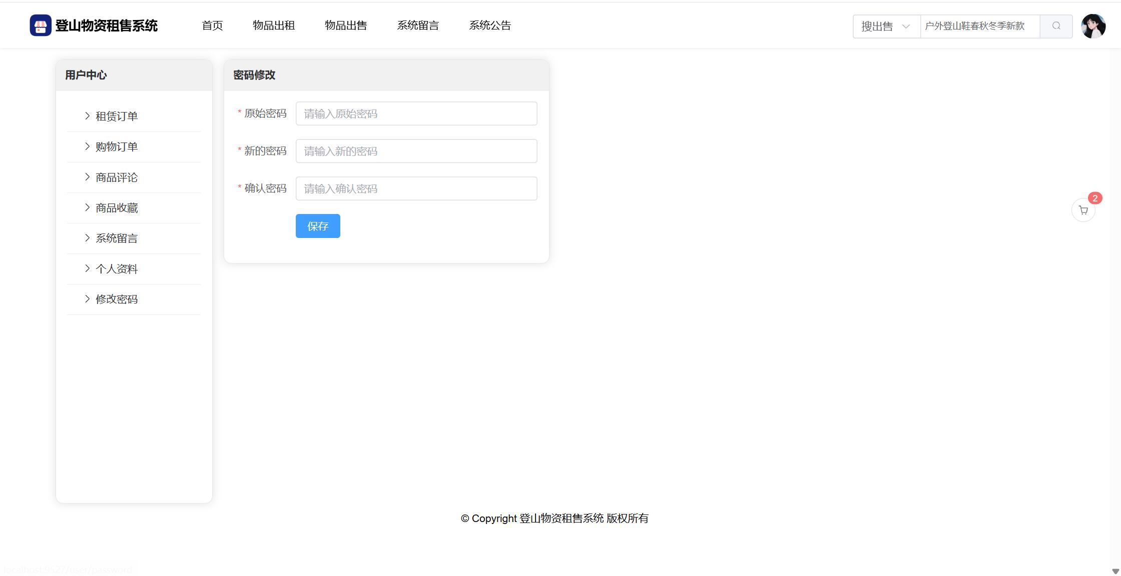
用户:注册、登录;首页、物品出租(分类、物品信息、详情、租赁、收藏、评论);物品出售(分类、物品信息、详情、购物车、下单、收藏、评论);系统留言;系统公告;用户还具有个人中心功能,包括租赁订单;购物订单;商品评论;商品收藏;系统留言;个人资料;修改密码。
系统界面美观大方,功能丰富,使用了SpringBoot3、Vue3、Element-Plus、Echarts等技术栈,适合作为毕业设计、课程设计,有需要可提供指导。
开发技术:
服务器端:SpringBoot3、Mybatis、Mysql
前端:Vue3、Element-Plus、Axios、VueRouter、Echarts
开发工具:
服务器端:JDK17、IDEA2023以上、Mysql5.6以上
前端:VSCode、Nodejs14以上
包含项目:
源码、数据库、远程安装、数据库表结构设计文档
系统经过严格的功能测试,代码比较简单,没有做很深的封装,加了注释,小白易懂。
部分截图:
































Tags: springboot vue 前后端分离 登山物品租售系统
【原创】SpringBoot3+Vue3景区登山物品租售系统
相关作品
随机图文
-
【全新版】java+springboot+mysql员工管理系统(人力资源管理)
项目介绍:使用java+springboot+mysql开发的员工管理系统(人力资源管理系统),系统包含超级管理员、管理员、员工角色,功能如下:超级管理员:管理员管理;部门管理;职位管理;员工管理;考勤管理;请假管理;工资管理;公告管理;个人信息修改;密码修改。管理员:比超级管理员少了一个管理员管理模块;其他的基本一致;用户:部门查看;职位查看;我的考勤;请假管理;工资查看;企业公告;个人信息、密码修改;系统界面美观大方,功能及其丰富,使用了springboot、jquery、ajax、layui等技术栈,适合作为毕业设计、课程设计,有需要可提供指导。有需要的同学可以下载参考,下载之后有任何问题请联系站长解决。开发工具:idea+jdk1.8+mysql5.7.24包含项目:源码、数据库(不包含远程安装调试,如有需要外加15r)部分截图:演示视频: -
【原创】SpringBoot+Vue人脸识别请假管理系统
项目介绍:基于SpringBoot+Vue前后端分离的人脸识别请假管理系统,本人原创开发。主要功能:基于SpringBoot+Vue前后端分离的人脸识别请假管理系统,系统包含管理员、教师、学生角色,功能如下:管理员:首页(数据统计);学院信息;班级信息;教师信息;学生信息;请假管理;留言反馈;公告信息;登录日志;个人信息;密码修改;教师:学院信息;班级信息;学生信息;请假管理(审核);留言反馈;公告信息;登录日志;个人信息、密码修改;学生:学院信息;班级信息;学生信息;请假管理;留言反馈;公告信息;登录日志;个人信息;密码修改。系统界面美观大方,功能丰富,使用了SpringBoot、Vue、ElementUI、Echarts等技术栈,适合作为毕业设计、课程设计,有需要可提供指导。开发技术:服务器端:SpringBoot2、Mybatis、Mysql前端:Vue2、ElementUI、Axios、VueRouter、Echarts开发工具:服务器端:JDK1.8、IDEA2023以上、Mysql5.6以上前端:VSCode、Nodejs14以上包含项目:源码、数据库、远程安装、数据库表结构设计文档部分截图: -
【全新版】java+ssm+mysql电费管理系统
项目介绍:使用java+ssm+mysql开发的用户电费管理系统,系统包含超级管理员,系统管理员、用户角色,功能如下:超级管理员:管理员管理、用户管理、用电管理(用电记录、缴费提醒)、电费单价设置、公告管理;个人信息修改、修改密码;系统管理员:功能和超级管理员基本一致,只是少了一个管理员管理;居民用户:首页图表统计(用户用电柱状图、折线图);用电管理(缴费)、电费单价查看;系统公告;个人信息修改、修改密码;系统界面美观大方,功能及其丰富,使用了ssm、jquery、ajax、layui等技术栈,适合作为毕业设计、课程设计,有需要可提供指导。有需要的同学可以下载参考,下载之后有任何问题请联系站长解决。开发工具:eclipse+jdk1.8+mysql5.7.24+tomcat8、同时支持idea部署包含项目:源码、数据库(不包含远程安装调试,如有需要外加15r)部分截图:演示视频: -
【原创】SpringBoot+Vue家具商城网系统
项目介绍:基于SpringBoot+Vue前后端分离的家具商城网系统,本人原创开发。主要功能:基于SpringBoot+Vue前后端分离的家具商城网,系统包含管理员、用户角色,功能如下:管理员:登录;首页数据统计(图表);学生信息;家具种类;家具信息;订单信息;评论信息;留言反馈;公告信息;关于我们;个人信息;密码修改;用户:注册、登录系统;首页;商城中心(商品分类、商品详情、收藏、加入购物车、下单、取消订单、评论);留言反馈;系统公告;关于我们;用户还具备个人中心功能:个人资料修改(头像上传);我的订单;我的评论;我的收藏;我的留言;修改密码;系统界面美观大方,功能丰富,使用了SpringBoot、Vue、ElementUI、Echarts技术栈,适合作为毕业设计、课程设计,有需要可提供指导。开发技术:服务器端:SpringBoot2、Mybatis、Mysql前端:Vue2、ElementUI、Axios、VueRouter、Echarts开发工具:服务器端:JDK1.8、IDEA2023以上、Mysql5.6以上前端:VSCode、Nodejs14以上包含项目:源码、数据库、远程安装、数据库表结构设计文档部分截图:

